AMUSE NSFW化
検索パフォーマンスを分析していると、ほとんどが amuse nsfw で検索してきてるんですよね・・・
NSFW コンテンツを載せるつもりはないですが、やり方くらいは書いておこうかな。
AMUSEでNSFW
NSFW とは、not safe for work の略で、要するに「職場閲覧注意」の意味です。
ポルノがその最たる例ですね。
AMUSE は生成された画像が NSFW と判定された場合に、上のようにブラー処理でぼかしてしまう仕様になっています。
うっかり職場で生成しても安心。
・・・でもそんなにうまくいかず、なんでもないプロンプトで出力された画像もNSFW判定されたり、逆にもろNSFWな画像がセーフだったり、精度はイマイチ。
まあ個人的には、ローカルでの実行結果をわざわざマシンリソース使って潰さなくてもいいじゃないか、という気持ちはあります。
というわけで、いくつかデメリットはありますが NSFW をブラー処理無しで出力する方法を紹介します。
実施環境
ちなみにこんな環境です。
あまり細かいバージョンは気にしなくても良いと思います。
- Windows 11 Pro
- 24H2
- ビルド 26120.3653
- Windows 機能エクスペリエンス パック 1000.26100.70.0
- Amuse 2.3.15導入済み
用意するもの
Windowsの管理者権限が必要です
AMUSE 2.2.2
まず、AMUSE の過去バージョン 2.2.2 が必要です。
Hugging Face では過去バージョンをダウンロードできるので、 Amuse_v2.2.2.exe をダウンロードします。
→ https://huggingface.co/TensorStack/Amuse/tree/main
インストール
ダウンロードしてきた Amuse_v2.2.2.exe を実行。

ウィザードに従ってインストール。
onnx-modifier
NSFW チェックを迂回するため、 onnx-modifier というツールが必要です。
GitHubからチェックアウト&ビルドする方法もあるようですが、コンパイル済みの実行ファイルがお手軽です。
→ https://github.com/ZhangGe6/onnx-modifier
上記の GitHub ページ内で Download という文字を検索し、google ドライブから直接持ってきます。
モデル内の情報を書き換える
変更したいmodelファイルの位置を確認する
AMUSE をインストールしたフォルダの下に Plugins\ContentFilter があるので開きます。
デフォルト設定だと C:\Program Files\Amuse\Plugins\ContentFilter にあると思います。

ここにある model.onnx が今回のターゲットです。
onnx-modifier.exeを起動
onnx-modifier.exeを起動します。
黒いコンソール画面が起動したあと、別画面で黒いアプリが起動します。
Open Model...ボタンを押します。

onnx.modelを開く
Open Model ボタンから、先程確認した Plugins\ContentFilter の下にある onnx.model を開きます。
しばらくするとフローチャートのようなグラフが描画されます。

一番下までスクロール
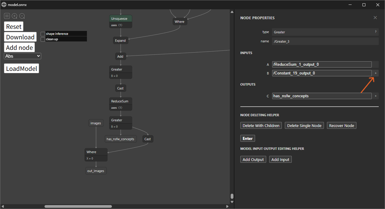
一番下まで行くと has_nsfw_concepts という文字が見えますね。
B=0 の設定値より大きい場合に NSFW 判定される、という意味らしいです。
ここをいじって、超えられない値を設定します。

編集する
B=0 をクリックすると右側に編集ペインが開きます。
矢印の箇所にある+ボタンをクリックし、編集状態にします。

数字を100万にする
(画面右側)かなり適当ですが、このくらいの数字にしておけば NSFW 判定されないだろう、という値に書き換えます。1000000を入力しました。

(画面左側)編集したら、 Download ボタンをクリック。
ダウンロード
この画面が出たらダウンロードは成功です。
onnx-modifier.exe のあるフォルダに modified_onnx というフォルダが作成され、編集済みの model.onnx ファイルが保存されています。

model.onnxの置き換え
置換前に、 AMUSE は閉じておきます。
C:\Program Files\Amuse\Plugins\ContentFilter の下にある、model.onnx を編集したものに置き換えます。
念の為、元のファイルは bk_model.onnx でバックアップしておきました。

以上で作業は終了です!
AMUSE を起動します。
NSFWな絵を生成できる!
えっちな絵を生成してもブラー処理されなくなりました!

NGワード判定は回避できない
ただし、プロンプトにあからさまに NSFW なワードがあると弾かれます。

学術用語にしたりすることで回避できたりするので工夫してみてください。
ダウングレードのデメリット
ただし、ダウングレードすることいくつかデメリットがあります。
AMD XDNA SuperResolutionが使えない- 超高速でアップスケールしてくれる技術
- 低解像度生成モデルには必須
- 使えるモデルに制限がある
2.3.15で使えるが、2.2.2で使えないものがあるようです- モデルを
LOADしてエラーになったらあきらめる
- (たぶん)NPUが使えない
- インジケータがないので、おそらく
RyzenAIに搭載されたNPUが使えない
- インジケータがないので、おそらく
AMD XDNA SuperResolution 以外はあまり困らないかもですね。
それも時間はかかりますが通常のアップスケーラでなんとかなるので、我慢できるなら 2.2.2 でも良いと思います。
おしまい
AMUSE が NSFW 生成に最初から対応していればもっと伸びると思いますが、Tensor Stack の企業イメージ的なものもあるので難しいですかね。
NSFW な画像をこれで生成しました!っていうと生成者よりツールのほうが叩かれたりするので・・・(理不尽)
なにはともあれ、インプレッション稼ぎには最適な記事ですね。
では良い生成ライフを!